Fantasy GUI Construction Kit
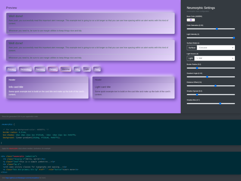
Neumorphism Construction Kit
Bot

Please state the nature of your emergency.

News
Initial Toolbox Introduction
3 minutes ago
Static Website Launch
16 days ago
Drop Bootstrap Components
17 days ago
Showing 10 out of 3 items.